【📥 资源详情】
2025年公务员考试之国考言语体系课(视频教程-大宝小宝出品),包含言语扫盲课(面向小白)、课前须知(重点必听)、中心理解、重点内容补充、例子的判定、语句排序、下文推断、细节判断、关键词分析、逻辑填空满分学习方法等模块,共20节视频课程,每节平均45分钟,并配备完整讲义,全方位构建国考言语理解与表达的知识体系。
![图片[1]|2025国考言语体系课视频教程及讲义](https://static.jiaoyuxuexi.com/jiaoyuxuexi/2025/12/06031406/从言语小白到逻辑高手:20节体系课带你彻底吃透国考言语file-scaled.png)
![图片[2]|2025国考言语体系课视频教程及讲义](https://static.jiaoyuxuexi.com/jiaoyuxuexi/2025/12/06031400/从言语小白到逻辑高手:20节体系课带你彻底吃透国考言语file1.png)
![图片[3]|2025国考言语体系课视频教程及讲义](https://static.jiaoyuxuexi.com/jiaoyuxuexi/2025/12/06031403/从言语小白到逻辑高手:20节体系课带你彻底吃透国考言语video.png)
🌱 言语不是“天赋题”,而是“方法题”
许多考生初学言语时,常因“读得懂却选不对”而沮丧,误以为这是“语感差”或“文科底子薄”。但事实上,国考言语理解的每一道题,都建立在可拆解、可训练、可复制的逻辑框架之上。所谓“语感”,不过是高频训练后形成的条件反射;而真正的高分,源于对题型规律与解题路径的系统掌握。
正如语言教育家张志公先生所言:“语文能力,不是天生的,是练出来的。”言语理解,更是一门“练逻辑”而非“拼感觉”的科目。
![图片[1]|2025国考言语体系课视频教程及讲义](https://static.jiaoyuxuexi.com/jiaoyuxuexi/2025/12/06031406/从言语小白到逻辑高手:20节体系课带你彻底吃透国考言语file-scaled.png)
![图片[3]|2025国考言语体系课视频教程及讲义](https://static.jiaoyuxuexi.com/jiaoyuxuexi/2025/12/06031403/从言语小白到逻辑高手:20节体系课带你彻底吃透国考言语video.png)
![图片[2]|2025国考言语体系课视频教程及讲义](https://static.jiaoyuxuexi.com/jiaoyuxuexi/2025/12/06031400/从言语小白到逻辑高手:20节体系课带你彻底吃透国考言语file1.png)
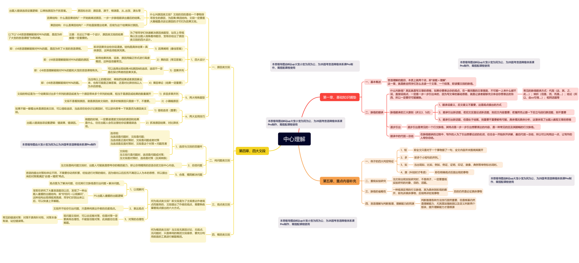
📚 体系化学习:告别碎片化,构建完整解题地图
市面上的言语资料往往零散割裂——今天讲逻辑填空,明天讲语句排序,缺乏内在逻辑串联。而本套体系课的最大价值,在于“结构化”:从最基础的“课前须知”讲起,明确言语题的底层逻辑;再通过“中心理解”建立宏观思维;继而分题型攻克“细节判断”“下文推断”“关键词定位”等难点;最后以“逻辑填空满分方法”收尾,形成闭环。
这种“由浅入深、由主干到枝叶”的课程设计,让零基础考生也能稳步建立知识图谱。
🎥 20节×45分钟:每一分钟都直击考点
课程总时长约15小时,看似体量庞大,实则精炼高效。每节课聚焦一个核心能力或题型,避免信息冗余。例如:
- “例子的判定”一课,教会你如何快速识别文段中的例证句,并跳过干扰信息抓主旨;
- “关键词”课,系统梳理“转折词”“因果词”“程度词”等信号词在解题中的作用;
- “下文推断”课,揭示“尾句导向”与“话题延续”的底层规律。
这不是泛泛而谈的“经验分享”,而是经过千题验证的实战方法论。
🧩 专为“小白”设计:从“听不懂术语”到“主动用方法”
“中心理解”“行文脉络”“语义倾向”……这些术语对新手而言如同天书。体系课特别设置“言语扫盲课”,用生活化语言解释专业概念,配合大量真题示例,让抽象方法变得可感、可操作。
比如,把“中心理解”比喻为“找作者最想说的那句话”,把“语句排序”类比为“拼图游戏”,降低认知门槛,提升学习信心。
🔍 逆向思维:言语题“内容多、耗时长”?其实是最该优先稳分的板块
很多考生因言语题篇幅长、耗时久而选择“最后做”,甚至“凭感觉蒙”。但数据表明,言语理解在行测中占比高、提分稳、容错空间小——一旦方法得当,正确率可稳定在90%以上。
与其在数量关系中挣扎求生,不如在言语题中“稳稳拿分”。体系课正是帮你把“耗时题”变成“送分题”的关键武器。
📖 配套讲义:不只是笔记,更是可反复使用的解题手册
每节视频均配有结构化讲义,不仅包含课程要点,还整合了典型真题、易错警示、技巧口诀与自测练习。考生可在听课后反复查阅,形成“看—练—查—改”的良性循环。尤其对在职备考者而言,讲义是碎片时间复习的绝佳载体。
🧠 从“被动阅读”到“主动解构”:培养命题人思维
高分的关键,不是读懂文章,而是读懂“命题人想考什么”。体系课通过大量真题拆解,引导考生站在命题角度思考:
- 这道题的陷阱设在哪里?
- 这个选项为什么“看似合理”却“逻辑偏差”?
- 这段文字的“重心”究竟落在哪一句?
当你开始用命题人的眼光审视题目,解题就从“碰运气”变为“精准打击”。
⏳ 2025备考黄金期:体系先行,效率翻倍
随着国考临近,盲目刷题已难奏效。真正的提分路径,是先建立正确的方法体系,再辅以针对性训练。这套20节体系课,正是为“高效备考”而生——用15小时,换回言语模块的长期稳定输出。
💡 结语:言语理解,是公考的“基本盘”,更是思维的“训练场”
国考言语,表面考语言,实质考逻辑、考信息处理、考思维清晰度。它不偏爱文科生,也不排斥理工科;它奖励方法,惩罚盲目。
如教育家叶圣陶所言:“教是为了达到不需要教。”这套体系课的终极目标,不是让你记住答案,而是让你掌握“自己就能解题”的能力。2025国考,从“体系”出发,向“高分”进发。




视频讲座-800x446.png)









视频讲座.png)






暂无评论内容